RevComm Tech Blog

コミュニケーションを再発明し 人が人を想う社会を創る

MiiTel

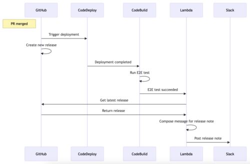
本番リリースを週一から随時に変えるためにやったこと

はじめに RevCommの宇佐美です。最近スタンディングデスクを買って、立ったり座ったりしながら仕事をしています。 RevCommでは、音声解析AI電話「MiiTel(ミーテル)」やAI搭載オンライン会議解析ツール「MiiTel Meetings」などを開発・提供しています。私は…

MiiTelのOutgoingWebhookを使ってGoogleCalendarに応対履歴を残す

概要 想定読者 MiiTelのOutgoingWebhook 機能について 本記事で紹介しているGoogleCalendar連携について 利用想定 開発者向け情報 概要 全体の処理シーケンス GoogleCalendarAPI利用時に認証tokenを保存するための処理 通話完了からGoogleCalendarへイベント…

MiiTel SSOログインの初期セットアップ運用における工夫

バックエンドエンジニアの小門より、MiiTelのお客様がSSOログインを利用開始するための運用フローとその工夫点を紹介します。

MiiTel AccountのSLO: 測定と継続的な最適化の方法

ソフトウェアエンジニア兼プロジェクトマネージャーの宇佐美から、MiiTelの認証基盤チームにおけるSLOの活用事例を紹介します。

Methods for Measuring and Continuously Optimizing MiiTel Account's SLO

This article presents the use of SLO in MiiTel authentication backend team. Authored by Kei Usami, the Software Engineer/Project Manager.

MiiTel利用開始時の法人確認・本人確認プロセスを効率化した話

はじめに こんにちは!私はRevCommのCorporate Engineeringグループで主にSalesforce Administrator & Developerとして活動している長谷部です。今回はRevCommが提供するクラウドIP電話サービス「MiiTel」をお客様がご利用を開始するために必要なシステムの…

『オンライン座談会【RevCommのエンジニアの開発組織とは】』を開催しました!

4月28日(金)に、「RevCommオンライン座談会【RevCommのエンジニアの開発組織とは】」というオンラインイベントを開催しました。この記事ではイベントの内容に触れながら、時間の関係でイベントで触れることのできなかった情報を紹介していきたいと考えていま…

業務効率化の取り組み - オンライン申し込みによるテナント作成

はじめに こんにちは。RevCommでCorporate Engineeringチームで活動している川添です。 今回のブログでは、オンライン申し込みからお客様専用の環境構築までの一連の業務プロセスを自動化するテクニックについて解説していきたいと思います。業務効率化や自…

MiiTelの技術スタックとアーキテクチャ変遷を紹介します(2023年5月版)

はじめに Hello World! RevCommのバックエンドエンジニアの矢島です。 今回はMiiTelのアーキテクチャや技術スタックと開発・運用体制についてご紹介します。 MiiTelってなに? アーキテクチャや技術スタックの話題に入る前に、簡単にMiiTelについて紹介しま…

MiiTel Outgoing Webhook の使い方: タスク管理ツールとの連携サンプル

MiITel の新機能である、Outgoing Webhook を活用した業務の効率化事例を紹介します。この記事では Python でマイクロサービスを実装し、MiiTel 応対履歴情報から自動で Asana タスクを作成し、チケット作成を自動化します。